PTV Drive&Arrive | API Guide > API Description > Analytics

Analytics

PTV Drive&Arrive creates a protocol of (all) relevant operations. The following method provides a statistical overview about these journals .

/analytics/data/tourlist GET - get a summary about journals of multiple trips

parameters:

returns:

{
	"responseStatus": {
		"errorCode": "SUCCESS",
		"message": "0a0a0a0a0a0a0a0a0a0a0a0a0a0a0a0a"
	},
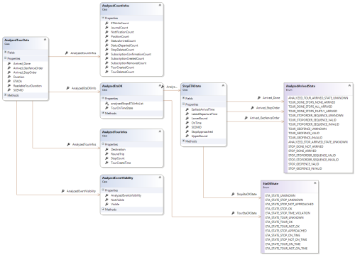
	"tourData": [{
		"scemid": "X9X9X9X9X9",
		"analyzedTourInfos": {
			"tourCreateTime": "2016-11-28T14:56:43.0000000+00:00",
			"stopCount": 10,
			"roundTrip": true,
			"destination": "Deutschland 76131 Karlsruhe Stumpfstraße 1"
		},
		"analyzedCountInfos": {
			"journalCount": 16,
			"tourCreatedCount": 1,
			"positionCount": 1,
			"statusArrivedCount": 0,
			"statusDepartedCount": 0,
			"etaInfoCount": 12,
			"notificationCount": 0,
			"tourDeletedCount": 0,
			"stopDeletedCount": 0,
			"subscriptionCreatedCount": 0,
			"subscriptionRemovedCount": 0,
			"subscriptionConfirmationCount": 0
		},
		"analyzedEtaOKInfo": {
			"tourEtaOKState": "ETA_STATE_TOUR_OK",
			"tourOnTimeState": "ETA_STATE_TOUR_NOT_ON_TIME",
			"analyzedStopsETAInfo": [
				{
					"scemid": "WINWGBF3S4",
					"stopApproached": "ETA_STATE_STOP_NOT_APPROACHED",
					"stopEtaOKState": "ETA_STATE_STOP_NOT_APPROACHED",
					"arrived_Done": "STOP_DONE_NOT_ARRIVED",
					"arrived_StopOrder": "ANALYZED_STOP_ARRIVED_STATE_UNKNOWN",
					"arrived_GeofenceOrder": "ANALYZED_STOP_ARRIVED_STATE_UNKNOWN",
					"lowerBound": "0001-01-01T00:00:00.0000000+00:00",
					"upperBound": "0001-01-01T00:00:00.0000000+00:00",
					"earliestArrivalTime": "2016-11-29T04:00:00.0000000+01:00",
					"latestDepartureTime": "2016-11-29T22:00:00.0000000+01:00",
					"onTime": "ETA_STATE_STOP_NOT_ON_TIME"
				},
				{
					...
				}
			]
		},
		"analyzedEventVisibility": {
			"analyzedEventsVisibility": "ANALYZED_EVENT_VISIBILITY_ALL",
			"visible": 1,
			"notVisible": 0
		},
		"arrived_Done": "TOUR_DONE_STOPS_NONE_ARRIVED",
		"arrived_StopOrder": "ANALYZED_TOUR_ARRIVED_STATE_UNKNOWN",
		"arrived_GeofenceOrder": "ANALYZED_TOUR_ARRIVED_STATE_UNKNOWN",
		"duration": 0,
		"readableTourDuration": "0d 0h 0m 0s"
	}]
}
		

Exceptions

validation / messageerrorCode
Token does not exist.TOKEN_ERROR
Token is blocked. Please contact support in order to get further information.TOKEN_BLOCKED
The validation date of the token is expired.TOKEN_EXPIRED
API: Parameter error, SCEMIDs invalid|0a0a0a0a0a0a0a0a0a0a0a0a0a0a0a0aERROR

 

 

© 2025 PTV Logistics GmbH | Imprint